Урок 7.1. Знакомство с программой Access. Компьютер на 100. Начинаем с Windows Vista
Урок 7.1. Знакомство с программой Access. Компьютер на 100. Начинаем с Windows VistaВикиЧтение
Компьютер на 100. Начинаем с Windows Vista
Зозуля Юрий
Содержание
Урок 7.1. Знакомство с программой Access
Основные сведения о базах данных и программах для их обработки
Сегодня компьютеры хранят и обрабатывают значительные объемы информации, начиная от бухгалтерии маленькой фирмы и заканчивая большими информационными системами. Например, на железной дороге тысячи компьютеров объединены в информационную сеть, что позволяет заказать нужный билет в любой кассе, а в государственных учреждениях (налоговая инспекция или пенсионный фонд) хранится соответствующая информация о миллионах граждан.
Для эффективной работы с данными их нужно упорядочить, то есть сгруппировать однотипную информацию, а также указать связи и зависимости между различными группами данных.
База данных – это упорядоченная совокупность сведений об определенных предметах или явлениях. Базы данных могут существовать без компьютеров, например школьный журнал успеваемости является маленькой базой данных, а в качестве больших баз данных могут выступать различные архивы и хранилища документов. В современном мире компьютеры являются основным местом хранения баз данных, но для эффективной работы с ними нужно использовать специальные программы.
Система управления базами данных (СУБД) – это компьютерная программа для работы пользователей с базой данных. Следует различать понятия база данных и СУБД. Далее в тексте базой данных будут называться упорядоченные данные, хранящиеся в одном или нескольких файлах, а с помощью СУБД Access 2007 эти данные будут обрабатываться. База данных вместе с программой для ее обработки будет называться информационной системой.
На сегодня существует несколько популярных систем управления базами данных, различающихся возможностями и областью применения. Например, СУБД Oracle или Microsoft SQL Server используются в больших информационных системах и требуют квалифицированных специалистов для их установки, настройки и обслуживания.
Если информационная система будет использоваться на одном или нескольких компьютерах, а общий объем хранимой информации невелик, то СУБД Access 2007 – оптимальный вариант.
Данный текст является ознакомительным фрагментом.
Первое знакомство с программой
Первое знакомство с программой Для запуска программы Extra Hide Studio можно использовать соответствующую команду программной папки Пуск ?
Знакомство с программой
Знакомство с программой
Пиринговая разговорная сеть Skype произвела настоящую революцию в области телефонии.
Это абсолютно бесплатная программа, с помощью которой можно бесплатно звонить в любую точку мира пользователям данной сети, звонить на обычные и мобильные
Урок 2 Продолжаем знакомство
Урок 2 Продолжаем знакомство Не все то золото… И это явно серебро позолоченное. Сиракузский царь Гиерон Архимеду Надеюсь, что вы не слишком устали от обилия информации и не хотите забросить эту книгу куда подальше. Честное слово, урок 1 был самым
Access.cpl
Access.cpl Апплет предназначен для редактирования различных специальных параметров настройки клавиатуры, звука, мыши или оболочки Windows. Все эти параметры разрабатывались программистами Microsoft специально для людей с ограниченными физическими возможностями, хотя некоторые изУрок 6 «Интернет, я тебя вижу», или Первое знакомство с браузером
Урок 6 «Интернет, я тебя вижу», или Первое знакомство с браузером
Что мы уже знаем про Интернет? Знаем, что где-то на далеких веб-серверах лежит много-много сайтов.
А еще мы уже много сделали:• во-первых, не забыли про антивирусную защиту;• во-вторых, выбрали способ
Access USA
Access USA Система, стремящаяся облегчить международным клиентам покупку в американском Интернете. Действует очень просто — вы регистрируетесь в системе, получая при этом почтовый адрес в Соединенных Штатах. Более подробную информацию см. на сайте http://www.myus.com.Некоторые
Глава 8 Знакомство с программой Excel
Глава 8 Знакомство с программой Excel Тема данной главы – краткие сведения из истории развития табличных процессоров, а также знакомство с внешним видом и основными приемами работы в программе Excel.• Немного истории• Загрузка и интерфейс программы• Рабочее поле
Урок 6 Работа с программой-осциллографом PROBE
Урок 6
Работа с программой-осциллографом PROBE
Изучив этот урок, вы научитесь выполнять наиболее важные операции в программе-осциллографе PROBE: строить и правильно располагать диаграммы, а также увеличивать их отдельные фрагменты.
Глава 1 Знакомство с программой Adobe Premiere Pro
Глава 1 Знакомство с программой Adobe Premiere Pro • Видеокамеры• Требования к компьютеру• Первый запуск программы Premiere Pro• Интерфейс программы Premiere Pro• Настройка интерфейса• РезюмеСегодня цифровое видео вошло практически в каждый дом. Видеокамеры, видеомагнитофоны,
Глава 1 Знакомство с программой и подготовка ее к работе
Глава 1 Знакомство с программой и подготовка ее к работе В этой главе мы рассмотрим, каким образом осуществляются запуск программы, создание информационной базы, подключение конфигурации «Бухгалтерский учет» и ее предварительная настройка. Все эти действия выполняются
Первое знакомство с программой
Первое знакомство с программой
Чтобы запустить программу, выполните команду Пуск ? Все программы ? Microsoft Office ? Microcoft Office Access 2007 или дважды щелкните кнопкой мыши на соответствующем ярлыке Рабочего стола.
Глава 1 Знакомство с программой AutoCAD 2009
Глава 1 Знакомство с программой AutoCAD 2009 Запуск программыИнтерфейс программыУстановки файлов чертежейРабота со справочной системой AutoCADРезюмеПрограмма AutoCAD уже многие годы является одним из наиболее мощных и широко распространенных инструментов проектирования. С
Урок 1.1. Первое знакомство с компьютером
Урок 1.1. Первое знакомство с компьютером Что такое компьютер Наверное, очень трудно найти человека, который никогда не видел компьютер. Однако очень многие люди не могут дать четкое определение, что же это такое. Еще лет 20 назад компьютером называли электронное
Урок 5.1. Знакомство с программой Word
Урок 5.
1. Знакомство с программой Word
Окно программы Word
Запустить программу Word можно с помощью строки поиска в меню Пуск или выполнив команду Пуск ? Все программы ? Microsoft Office ? Microsoft Office Word 2007. Если программа Word будет использоваться часто, то она автоматически появится в левой
Урок 6.1. Знакомство с программой Excel
Урок 6.1. Знакомство с программой Excel Общее понятие об электронных таблицах Часто возникает необходимость создавать таблицы, в которых нужно выполнять математические операции с имеющимися данными. Для примера рассмотрим фрагмент таблицы учета товаров на складе (рис. 6.1).
СУБД MS Access (підсумковий тест)
Запитання 1
Полем или атрибутом реляционной БД является —
варіанти відповідей
ячейка
строка таблицы
запись таблицы
столбец таблицы
Запитання 2
Укажите специальный тип данных базы данных Microsoft Access, предназначенный для порядковой нумерации записей:Поле в СУБД Access, имеющее свойство автоматического наращивания, на единицу — это
варіанти відповідей
счетчик
ключевое поле
числовое поле
мастер подстановок
Запитання 3
К основным объектам базы данных относятся:
варіанти відповідей
отчеты
слайды
таблицы
запросы
списки
Запитання 4
Система управления базами данных (СУБД) — это
варіанти відповідей
прикладные компьютерные программы, предназначенные для создания, сохранения и использования баз данных
прикладное программное обеспечения для обработки данных
устройство персонального компьютера, управляющее его ресурсами в процессе обработки данных в табличной форме
информационная модель, позволяющая в упорядоченном виде хранить данные о группе объектов, обладающих одинаковым набором свойств
Запитання 5
Позволяют отображать данные, содержащиеся в таблицах или запросах, в более удобном для восприятия виде — это главное предназначение
варіанти відповідей
запросов
таблиц
отчетов
Запитання 6
Для сохранения баз данных используется формат
варіанти відповідей
Запитання 7
Указать способы создания таблицы БД Access
варіанти відповідей
Перемещение данных
Режим замены
Копирование данных
Режим таблицы
Режим конструктора
Запитання 8
К системам управления базами данных относится:
варіанти відповідей
MS Access
Microsoft Publisher
ABBYY FineReader
Запитання 9
В каком режим работы создается или изменяется макет объекта «Таблица» в Microsoft Access?
варіанти відповідей
режим Предварительный просмотр
режим Конструктор
режим Структура
режим Схема данных
Запитання 10
Какая из приведенных последовательностей отсортирована в порядке возрастания?
варіанти відповідей
Астра, Роза, Ландыш, Гвоздика.
..
Яма, Тина, Овраг, Камень, Берег..
10.11.96, 02.12.97, 02.11.98, 14.02.99
12, 144, 245, 53,94
$10, $25, $5, $33…
Запитання 11
Сортировка по алфавиту равносильна:
варіанти відповідей
сортировке по убыванию
сортировке по строкам
сортировке по записям
сортировке по возрастанию
сортировке по диагонали
Запитання 12
В MS Access строка «Поле»:
варіанти відповідей
указывается порядок вывода на экран записей (по возрастанию, по убыванию)
указывает имена столбцов (полей) создаваемого запроса
указывает имя таблицы, которая содержит выбранное поле
вызывает список, позволяющий создавать новые объекты без данных: формы, запросы, отчеты
позволяет выполнять суммарные вычисления
Запитання 13
MS Access. В режиме Отчет
варіанти відповідей
выбирают тип поля
выводят на печать
производят фильтрацию данных
набирают данные
сортируют данные
Запитання 14
В MS Access в таблице полей, тип данных «Числовой» используется для хранения
варіанти відповідей
действительных чисел
календарных дат текущего времени
уникальных натуральных чисел с автоматическим наращиванием
денежных сумм
Адресов URL WEB-объектов Интернета
Запитання 15
Что такое ключ?
варіанти відповідей
Одно или несколько полей, однозначно определяющих записи в таблице
Поле, содержащее номера записей в таблице
Поле, значение которого вычисляется по формуле
Поле или несколько полей, взятых из других таблиц
Нет правильного ответа
Запитання 16
Программа Access – это …
варіанти відповідей
текстовый редактор
электронная таблица
База данных
Операционная система
Запитання 17
Строки в MS Acces называются
варіанти відповідей
полями
записями
строками
табличными элементами
Запитання 18
Созданная база данных в предыдущих версиях Access находится в файле с расширением:
варіанти відповідей
Запитання 19
В MS Access режим конструктора предназначен для …
варіанти відповідей
Создания файлов базы данных
Просмотра, изменения выбора информации
Сохранения информации об основных объектах MS Acces
Создания или изменения макета, структуры объектов
Просмотра содержимого базы данных
Запитання 20
Специальное поле MS Access для хранения ссылок на другие документы — это:
варіанти відповідей
Счетчик
Числовое поле
Текстовое поле
Гиперссылка
Запитання 21
В MS Access в таблице полей, тип данных «Дата/Время» используется для хранения …
варіанти відповідей
действительных чисел
уникальных натуральных чисел с автоматическим наращиванием
календарных дат и текущего времени
денежных сумм
ссылок на определённые записи в базе данных
Запитання 22
Вид отношения, подразумевающий, что нескольким записям одной таблицы базы данных соответствует несколько записей другой таблицы, называется отношением…
варіанти відповідей
«один – к – одному»
«многие – к – одному»
«один – ко – многим»
«многие – ко – многим»
«два – ко – многим»
Створюйте онлайн-тести
для контролю знань і залучення учнів
до активної роботи у класі та вдома
Створити тест
Натисніть «Подобається», щоб слідкувати за оновленнями на Facebook
MS Access 2010 — Урок 2: Введение в объекты в Access
База данных в Access 2010 включает четыре объекта: таблицу, запрос, форму и отчет.
Эти объекты работают вместе, чтобы вы могли импортировать, хранить, анализировать и компилировать ваши данные так, как вы хотите.
В этом уроке вы узнаете о каждом объекте и увидите, как они взаимодействуют друг с другом для создания полнофункциональной реляционной базы данных.
Таблицы, запросы, формы и отчеты — это фреймворки для любой базы данных, которую вы создаете в Access. Понимание того, как работает каждый из этих объектов, поможет вам создать полезную базу данных и поможет получить необходимую информацию.
Объекты в Access 2010
- Таблица (Таблица)
- Форма, запрос и отчет (Формы, запросы и отчеты)
- Форма (Форма)
- Запрос (Запрос)
- Отчет (Report)
- Объединяйте объекты вместе
Таблица (Таблица)
До этого момента вы понимали, что база данных представляет собой набор данных, организованных в несколько списков и связанных между собой. В Access все данные хранятся в таблицах. Эти таблицы подобны «сердцу» любой базы данных.
Таблицы разбиты на вертикальные столбцы и горизонтальные строки.
В Access строки и столбцы называются записями и полями. Поле — это не просто столбец. Вот как организовать информацию по типу данных. Вся информация в школе однотипна. Например, каждая запись в поле «Имя» будет именем, а каждая запись в поле «Уличный адрес» будет адресом.
Точно так же запись — это не просто строка. Это информационная единица. Каждая ячейка в данной строке является частью записи, принадлежащей этой строке.
Обратите внимание, как каждая запись охватывает несколько полей. Хотя информация в каждой записи организована в поля, она также принадлежит другой информации в этой записи. Вы видите число слева в каждой строке? Это идентификационный номер, который идентифицирует каждую запись. Идентификационный номер записи относится ко всей информации, содержащейся в этой строке.
Таблицы — это способ хранить тесно связанную информацию. Предположим, вы владеете пекарней и имеете базу данных, которая включает в себя таблицу, содержащую ваше имя и информацию о клиенте, такую как их номер телефона, домашний адрес и адрес электронной почты.
Поскольку эта информация касается ваших клиентов, поместите их в одну таблицу. Каждый клиент будет представлен одной записью, и каждый тип информации о клиенте будет храниться в своем собственном поле. Если вы решите добавить дополнительную информацию (например, день рождения клиента), вам нужно только создать новое поле в той же таблице.
Форма, запрос и отчет (Формы, запросы и отчеты)
В таблице хранятся все ваши данные, три других объекта (формы, запросы и отчеты), которые предоставляют вам способы работы с этими данными. Каждый из этих объектов взаимодействует с записями, хранящимися в таблицах базы данных.
Форма (Форма)
Форма используется для импорта, изменения и просмотра записей. Во многих случаях вам, возможно, придется заполнять формы, например, при посещении врача, при приеме на работу или при регистрации в школе. Формы часто используются как простой способ помочь людям правильно вводить данные. Когда вы вводите информацию в форму в Access, вы попадете в то место, куда вам нужно перейти, к одной или нескольким связанным таблицам.
Формы упрощают ввод данных. Работа с таблицами расширений может сбивать с толку, и если у вас есть связанные таблицы, вам может потребоваться работать с несколькими таблицами одновременно, чтобы импортировать набор данных. Однако в формах, которые могут импортировать данные в несколько таблиц одновременно, все будет собрано в одной точке. Создатели базы данных могут даже установить ограничения для каждого отдельного компонента формы, чтобы убедиться, что все необходимые данные введены в правильном формате. Короче говоря, форма помогает сохранять согласованность и упорядоченность данных. Это важно для точной и мощной базы данных.
Запрос (Запрос)
Запрос — это способ поиска и компиляции данных из одной или нескольких таблиц. Выполнение запроса похоже на подробный вопрос о вашей базе данных. При создании запроса в Access вы указываете определенные условия поиска, чтобы найти точные данные, которые вам нужны.
Запрос намного мощнее простого поиска, который вы можете выполнять в таблице.
Хотя поиск может помочь вам найти имя бизнес-клиента, вы можете запустить запрос, чтобы найти имена и номера телефонов каждого клиента, совершившего покупку за последнюю неделю. Хорошо продуманный запрос может предоставить информацию, которую невозможно найти, просто просмотрев данные в таблицах.
Отчет (Report)
Отчет дает вам возможность представить доступные данные. Если вы когда-либо получали распечатанный календарь или счет за покупку на компьютер, вы видели отчет о базе данных. Отчет полезен тем, что позволяет представить компоненты базы данных в удобочитаемом формате. Вы даже можете настроить внешний вид отчета, чтобы сделать его более привлекательным и интуитивно понятным. Access дает вам возможность создавать отчеты из любой таблицы или запроса.
Объединяйте объекты вместе
Даже если вы действительно понимаете, как использовать каждый объект, изначально то, как они работают вместе, все равно может сбивать с толку. Помните, что все эти объекты работают с одними и теми же данными.
Каждый раздел данных в запросе, форме или отчете хранится в одной из таблиц вашей базы данных.
Форма позволяет добавлять данные в таблицу и видеть, существуют ли уже данные. В отчетах представлены данные из таблиц, а также из запросов, а затем выполняется поиск и анализ данных в одних и тех же таблицах.
Эти отношения могут показаться сложными, но на самом деле они работают вместе настолько хорошо и естественно, что мы часто не замечаем этого при использовании связанных объектов базы данных. Вы использовали электронный карточный каталог для поиска книги в библиотеке? Скорее всего, вы ввели информацию для поиска примерно так:
Когда вы выполняете поиск, вы вводите свой поисковый запрос в форму, которая затем используется для создания и выполнения запроса на основе вашего запроса. Когда запрос завершит поиск в таблицах базы данных записей, соответствующих условиям поиска, вы увидите отчет о том, что Access собрал информацию из запроса и связанных таблиц.
В данном случае это список книг, соответствующих вашим условиям поиска. Вы можете представить себе связи между объектами следующим образом:
Предположим, что вместо использования этих инструментов вам нужно выполнить поиск в гигантской таблице, содержащей все книги в библиотечной системе. Связанные записи могут быть распределены по нескольким таблицам: таблица названий и описаний книг, таблица, содержащая информацию о книгах, которые были взяты или возвращены, и таблица с каждой ветвью библиотеки.
Вам нужно будет выполнить поиск по крайней мере в трех таблицах, чтобы найти книгу, ее местонахождение и посмотреть, не была ли она уже взята! Легко представить, как сложно было бы найти подходящую книгу. Если вы не будете осторожны, вы можете даже что-то испортить, случайно удалив или отредактировав запись. Легко увидеть, как объекты в базе данных упрощают этот поиск.
В этой статье мы обсудили концепцию реляционной базы данных. Это база данных, которая может понять, как разные наборы данных связаны друг с другом.
Ситуации, подобные приведенному выше примеру, являются причиной того, почему люди находят реляционные базы данных очень полезными. Без реляционной базы данных простая задача, такая как поиск книги и определение того, взята ли она взаймы или где она находится, становится чрезвычайно сложной и требует много времени. Знание того, как использовать четыре объекта Access, может сделать сложные задачи более удобными для пользователя.
Начало работы со связями между таблицами
Попробуйте!
Чтобы просмотреть все существующие отношения, определенные для базы данных, откройте шаблон Access, перейдите на вкладку Инструменты базы данных и выберите Отношения .
Примечание.
Если вы открываете пустую базу данных или не определяете какие-либо отношения между таблицами, Access предлагает добавить таблицу или запрос. Прежде чем вы сможете добавить связь, вам понадобятся как минимум две таблицы. В идеале вы должны сначала построить все свои таблицы. Дополнительные сведения см. в разделах Создание отношений с помощью мастера поиска и Создание отношений с помощью панели отношений.
Представление «Понимание отношений»
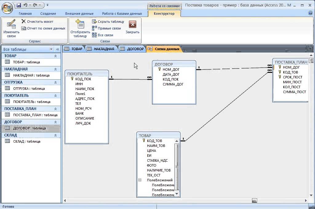
Линии в представлении «Связи» указывают на связи между таблицами. На следующем изображении таблица слева является родительской. Таблица справа является дочерней. Линия между ними соединяет поля (в данном случае идентификатор заказа и идентификатор продукта), используемые для сопоставления данных.
Линии и символы показывают, как связаны ваши таблицы:
- org/ListItem»>
На нашем рисунке цифра 1 означает, что в этой таблице может быть только одна совпадающая запись. В показанной здесь таблице Orders только одна запись соответствует каждому заказу.
Символ ∞ указывает, что многие записи могут включать один и тот же идентификатор. В таблице сведений о заказе, показанной здесь, заказ (указанный его идентификатором заказа) может появляться более одного раза, потому что один и тот же заказ может включать несколько продуктов.
Толстая соединительная линия означает, что вы обеспечиваете ссылочную целостность данных. Это хорошо. Он синхронизирует ваши данные.
Типы отношений между таблицами
Существует три типа отношений между таблицами:
- org/ListItem»>
Один ко многим . Когда один элемент в одной таблице может иметь отношение к нескольким элементам в другой таблице. Например, каждый заказ на покупку может включать несколько продуктов.
Многие ко многим . Когда один или несколько элементов в одной таблице могут иметь отношение к одному или нескольким элементам в другой таблице. Например, в каждом заказе может быть несколько продуктов, и каждый продукт может фигурировать во многих заказах.
Дополнительные сведения см. в статье Создание отношений «многие ко многим».
Один к одному . Когда каждый элемент в каждой таблице появляется только один раз. Например, у каждого сотрудника может быть только один служебный автомобиль. Дополнительные сведения см. в разделе Создание отношений один к одному.
Отношения «один ко многим»
Одним из наиболее распространенных отношений между таблицами в хорошо спроектированных базах данных является отношение «один ко многим».
Отношения между таблицами обычно зависят от первичного ключа в одной из таблиц. Напомним, что первичный ключ — это уникальный идентификатор (часто числовой) для каждой записи. Чтобы показать, что информация в двух разных таблицах связана, вы обычно создаете отношение, используя первичный ключ из одной из таблиц.
В отношении, показанном здесь, например, каждый человек в таблице контактов имеет идентификатор, который является первичным ключом (обозначается символом ключа рядом с ним). Этот идентификатор также отображается в поле «Владелец» в таблице «Активы». Чтобы отправить электронное письмо человеку, связанному с активом, получите значение из поля «Адрес электронной почты».
Для этого найдите значение в поле «Владелец» таблицы «Актив», а затем найдите этот идентификатор в таблице «Контакты». Число 1 на одном конце соединительной линии и символ ∞ на другом конце указывают на то, что это отношение «один ко многим», поэтому один контакт может быть связан со многими активами.
Изменить отношение
Если вы изменяете существующую базу данных или создаете базу данных на основе шаблона, вы можете изменить существующие отношения в соответствии со своими потребностями.
Примечание. Если таблицы, с которыми вы хотите работать, используются, вы должны сначала закрыть их вместе со всеми открытыми объектами, которые их используют.
Выберите Инструменты базы данных > Отношения .

Выберите линию, соединяющую две связанные таблицы.
Совет: Если вы не видите нужной связи, на вкладке Дизайн в группе Взаимосвязи выберите Все взаимосвязи .
На Вкладка Design , выберите Edit Relationships .
Table/Query — это родительская таблица слева (в данном примере — Customers).
Связанная таблица/запрос — это дочерняя таблица (в данном примере — «Заказы»).
Даже если таблицы не отображаются в этом порядке в представлении «Связи», их размещение в диалоговом окне указывает направление линии, соединяющей их и связь.
Это важно, например, если это отношение «один ко многим», потому что оно указывает, что таблица слева — это единица (родительская таблица), а таблица справа — это множество (дочерняя таблица).Чтобы изменить поля, соединяющие таблицы, выберите другое поле под каждой отображаемой таблицей. В этом примере поле идентификатора в таблице «Клиенты» соединяется с полем идентификатора клиента в таблице «Заказы».
Измените способ синхронизации данных Access между таблицами.
Обеспечение ссылочной целостности
Выберите этот параметр, чтобы предотвратить неверные данные и синхронизировать ссылки между таблицами.

Например, предположим, что между таблицами «Сотрудники» и «Вознаграждения работникам» имеется отношение «один к одному». Если сотрудник покидает компанию и вы удаляете его из таблицы «Сотрудники», соответствующая запись о сотруднике в таблице «Вознаграждения сотрудникам» также удаляется.
Иногда обеспечение ссылочной целостности не имеет смысла. Например, предположим, что у вас есть отношение «один ко многим» между грузоотправителями и заказами. Вы удаляете грузоотправителя, и этот грузоотправитель сопоставляется с заказами в таблице «Заказы». Эти заказы становятся потерянными, что означает, что они все еще содержат идентификатор отправителя, но этот идентификатор больше недействителен, поскольку запись, на которую он ссылается, больше не существует.
Связанные поля каскадного обновления
Выберите этот параметр, чтобы убедиться, что данные в связанных полях обновляются во всех связанных таблицах.

Например, предположим, что вы просто хотите изменить идентификатор грузоотправителя. Установка этого параметра гарантирует, что идентификатор грузоотправителя обновляется не только в таблице грузоотправителей, но и в любых других связанных с ней таблицах, которые также включают этот идентификатор грузоотправителя, например в таблице «Заказы».
Каскадное удаление связанных записей
Выбор этого варианта зависит от того, нужно ли сохранять записи в некоторых таблицах, даже если они могут быть удалены из других таблиц.
Предположим, вы удалили грузоотправителя. Если выбран этот параметр, Access удаляет все записи во всех таблицах, которые ссылаются на этот идентификатор грузоотправителя, включая все заказы (в таблице «Заказы»), отправленные этим грузоотправителем.
Вы выбираете эту опцию только в том случае, если уверены, что хотите удалить историю заказов.Чтобы изменить отношение между таблицами с внутреннего соединения на внешнее, выберите значок Кнопка соединения типа . Дополнительные сведения см. в разделе Создание запросов с внешними соединениями.
Удалить связь между таблицами
Примечание. Если таблицы, с которыми вы хотите работать, используются, вы должны сначала закрыть их вместе со всеми открытыми объектами, которые их используют.
Чтобы удалить связь между таблицами:
- org/ListItem»>
Выберите линию, соединяющую две связанные таблицы.
Совет: Если вы не видите нужной связи, на вкладке Дизайн в группе Взаимосвязи выберите Все взаимосвязи .
Нажмите клавишу Удалить. Если вам будет предложено подтвердить, что вы хотите удалить отношения, выберите Да .
Выберите Инструменты базы данных > Отношения .
Примечание. При удалении связи вы также удаляете поддержку ссылочной целостности для этой связи, если таковая имеется. В результате Access больше не будет предотвращать изменения, приводящие к потерянным записям на стороне многих отношений «один ко многим».
Хотите больше?
Создание, изменение или удаление отношения
| Access Beginner 1 Руководство для начинающих по Microsoft Access Access Beginner Level 1 — идеальная отправная точка для всех, кому необходимо изучить основы создания баз данных с помощью Microsoft Access. Этот класс для новичок , у которого мало опыта работы с Access или он вообще отсутствует, однако, даже если вы уже некоторое время работаете с Access, эти уроки могут быть вам полезны. Считайте, что это идеальный способ изучить основы. Начните с просмотра вводного урока на этой странице. Чтобы продолжить полный курс, нажмите кнопку Смотреть сейчас ниже. Все мои курсы для начинающих 1 уровня абсолютно БЕСПЛАТНЫ . Нажмите кнопку Watch Now , чтобы начать.
В Уроке 1 мы узнаем, что такое Microsoft Access и для чего он используется. Вы изучите терминологию баз данных. Мы обсудим преимущества базы данных. Мы узнаем о частях базы данных Microsoft Access, включая таблицы, запросы, формы и отчеты. В Уроке 2 мы обсудим планирование вашей базы данных. Какие таблицы вам нужны? Какие поля должны быть в каждой таблице Как должны выглядеть ваши формы и печатные отчеты? В Уроке 3 мы приступим к созданию нашего первого нового пустого файла базы данных. В уроке 4 мы собираемся создать нашу первую таблицу. Мы узнаем о имена полей , соглашения об именах, типы данных, и мы начнем создавать таблицу клиентов . В Уроке 5 мы продолжаем создание таблицы Customer . Мы собираемся решить, должны ли определенные поля быть text или number . Мы узнаем о длинных целых числах и удвоенных . Мы увидим, почему вы всегда должны включать поле идентификатора AutoNumber . Вы увидите, как переместить полей в таблице. Мы сохраним нашу таблицу и узнаем о соглашениях об именах. В Уроке 6 мы узнаем, как вводить и редактировать данные в наших таблицах Microsoft Access. Мы увидим AutoNumbers в действии, узнаем, как изменить размер столбца , обсудим двухсимвольные коды состояний, сохраняющие только цифр в полях телефонных номеров, различные форматы даты/времени , которые разрешены, что означает #### в поле, посмотрите, как работает средство выбора даты, что такое 2-значная дата окончания года , как переключать поле yes/no с помощью клавиатуры, как открыть окно Zoom и узнать, что такое записи Dirty . В уроке 7 мы собираемся ввести больше записей в нашу таблицу. Я покажу вам, где и как загрузите мою копию базы данных, чтобы вам не пришлось много печатать, если вы этого не хотите. В Уроке 8 мы научимся сортирует и фильтрует наши записи. Вы увидите, как выполнить сортировку по одному полю. Вы узнаете разницу между текстовой, числовой, буквенно-цифровой сортировкой и сортировкой по дате. Вы будете удалять вид. Затем мы увидим, как фильтровать записей. Если начальник хочет видеть только клиентов из Нью-Йорка, вы знаете, как применить этот фильтр для отображения правильных записей. Вы узнаете, как распечатать таблицу или отправить ее в виде вложения электронной почты. В Уроке 9 мы узнаем, как создавать запросы для отображения наших данных различными способами. В Уроке 10 мы создадим форму клиента, чтобы представить нашему пользователю приятный дружественный интерфейс для добавления и редактирования записей. Посмотрим, как быстро построитель формы работает. Мы узнаем о навигации, представлении макета, удалении записей и различных типах форм в Microsoft Access. В Уроке 11 мы узнаем, как правильно построить форму с помощью формы Представление «Дизайн» . Это предварительный просмотр урока, который я обычно рассматривал на уровне 2. Мы узнаем о настройке источника записи, добавлении существующих полей из таблицы в форму, изменении размера объектов — ваших меток и текстовых полей — и изменении цветов. В Уроке 12 мы узнаем, как сделать пару различных отчетов клиента . Мы начнем с простой поддержки клиентов, показывая по одному клиенту за раз. Затем мы создадим отчет со списком клиентов, чтобы увидеть всех наших клиентов, перечисленных на одной странице. Мы сделаем несколько почтовых этикеток , и мы будем отправлять почтовые этикетки только активным клиентам. Мы также узнаем о некоторых различных понятиях, таких как размер бумаги, поля, печать и т. д. Наконец, мы уделим некоторое время тому, чтобы пройтись по популярным вопросам , которые мне задавали за последние 20 лет преподавания этого курса. Мы обсудим создание формы списка клиентов, удаление объектов базы данных, сохранение существующего идентификатора, что происходит с удаленными номерами AutoNumbers, использование Access в качестве автора писем, бесплатную версию RunTime, как управлять несколькими телефонными номерами, импорт данных из Excel, клиентов классификаций, запрет пользователям вносить изменения в дизайн, использование доступа через Интернет, создание системы меню, резервное копирование базы данных и многое другое. Все мои курсы для начинающих 1 уровня абсолютно БЕСПЛАТНЫ . Нажмите кнопку Watch Now , чтобы начать. Пожалуйста, не стесняйтесь оставлять свои вопросы или комментарии ниже. Если вы не уверены, удовлетворит ли этот продукт ваши потребности, я лучше помогу вам , прежде чем вы его купите. Помните, что все продажи являются окончательными. Спасибо.
Подписаться на Доступ для начинающих 1 | ||||||||||
3 Лучшие планы уроков Microsoft Access для старшеклассников
Печать/сохранение в формате PDF
Если вы преподаете компьютерные программы в старших классах, вы знаете, как сложно бывает найти планы уроков Microsoft Access.
В конце концов, Access далеко не так популярен, как Word или PowerPoint, поэтому найти ресурсы в Интернете, которые помогут вам в обучении, становится все труднее.
Итак, где лучше всего найти уроки Microsoft Access? И какие варианты лучше всего подходят для вашего компьютерного курса?
Учителя, разрабатывающие учебные программы по компьютерным приложениям, часто обращаются к нам с подобными вопросами, когда им нужно преподавать более специализированные технологические темы. В ответ мы составили список некоторых лучших ресурсов, которые помогут вам обучать Access.
В этой статье вы найдете 3 лучших плана уроков Microsoft Access:
- Доступ к учебным ресурсам от GCFGlobal
- ТехноМиссия от TechnoKids
- Учебная программа Microsoft Access 2019 и 365 Classroom от TeachUcomp
К концу этой статьи вы будете хорошо разбираться в каждом из этих ресурсов, чтобы выбрать тот, который лучше всего подходит для вашего курса.
1. Получите доступ к учебным ресурсам GCFGlobal
GCFGlobal — это организация, занимающаяся обучением людей во всем мире основным навыкам 21 века. Используя бесплатные текстовые и видеоуроки, они обучают своих пользователей различным темам, от Microsoft Office до планирования карьеры и базовой грамматики.
Одним из их ресурсов является учебный курс по использованию различных версий Microsoft Access. Этот базовый курс состоит из более чем 20 учебных разделов, некоторые из которых включают:
- Введение в базы данных
- Начало работы в Access
- Работа с таблицами
- Разработка многотабличного запроса
- Создание отчетов
- Разработка собственной базы данных
- Создание запроса параметров
Эти учебные разделы содержат такие ресурсы, как видеоролики, изображения и пошаговые инструкции по успешной навигации и использованию различных основных функций в Access.
Кроме того, в курсе есть викторина Access из 10 вопросов, которую учащиеся могут пройти после прохождения всех учебных пособий, чтобы проверить свои знания.
В целом, материалы курса Access от GCFGlobal могут помочь вашим ученикам получить прочные базовые концепции в простом для понимания формате.
Сколько стоят эти уроки доступа?Все учебные курсы GCF Global бесплатны на их веб-сайте для всех желающих. Однако, если вы хотите, чтобы учащиеся сохраняли свои успехи в курсе Access, им следует создать учетные записи на веб-сайте GCF Global.
Для кого предназначен этот ресурс?
Ресурс Microsoft Access от GCF Global хорошо подходит учителям, которые ищут бесплатные образовательные материалы, которые учащиеся могут изучать самостоятельно в классе или дома. Эти учебные пособия также могут дополнять существующую учебную программу Access, предоставляя четкие инструкции, помогающие учащимся выполнять определенные функции Access.
Если вам нужен образовательный ресурс под руководством учащихся, чтобы помочь старшеклассникам освоить основные навыки работы с Microsoft Access , то учебные пособия GCF Global могут подойти вам.
2. TechnoMission от TechnoKidsTechnoKids — разработчик учебных программ по компьютерным приложениям, который предоставляет технологические проекты для учащихся от детского сада до старшей школы. Они сосредотачивают свои образовательные ресурсы на проектном обучении — философия обучения, заключающаяся в том, что лучший способ для учащихся овладеть новыми навыками — это использовать их для выполнения практического задания.
Один из ресурсов, предлагаемых TechnoKids, называется TechnoMission, проектный пакет Microsoft Access, который включает в себя планы уроков, инструкции и задания для обучения учащихся созданию собственной базы данных и овладению навыками Access.
ТехноМиссия разделена на 15 разделов, называемых «заданиями», некоторые из которых включают:
- Что такое база данных?
- О Microsoft Access
- Просмотр таблицы и формы в базе данных
- Фильтрация записей в базе данных
- Костюм
- Старт в киберпространстве
- Построить таблицу
- Создать отчет
В ходе выполнения этих заданий учащиеся изучают примеры баз данных, узнают, как создавать свои собственные, а затем использовать их для создания простого отчета по теме по своему выбору.
Все эти задания включены в надежную рабочую тетрадь для учащихся в формате PDF, которая содержит всю информацию, необходимую учащимся для проекта. Это позволяет им выполнять его части дома, если вы хотите разнообразить свое обучение.
В целом, с темой космонавтов и подробным содержанием, TechnoMission обеспечивает прекрасный баланс между увлекательностью и достаточной полнотой, чтобы научить учащихся основным навыкам Access.
Сколько стоит этот ресурс?Вы можете купить лицензию сайта для TechnoMission за 40 долларов США на веб-сайте TechnoKids, что является справедливой ценой, учитывая объем контента, который вы получите.
Эти лицензии на сайт назначаются определенному местоположению — например, вашей старшей или средней школе — и не позволяют вам использовать проект в нескольких школах. Однако в других случаях вам разрешается распечатывать или просматривать столько ресурсов TechnoMission, сколько вам нужно для ваших курсов.
Другими словами, у вас есть неограниченный доступ к TechnoMission в выбранном вами месте, а также студенты могут загружать материалы и брать их домой.
Для кого предназначен этот ресурс?
TechnoMission — это хороший ресурс для учителей, которые хотят вовлечь учащихся в увлекательный интенсивный проект, который научит их основным навыкам Access. Для учителей, желающих поэкспериментировать с проектным обучением или дифференцированным обучением, рабочая тетрадь в формате PDF предоставит учащимся независимость, необходимую им для самостоятельного выполнения проекта.
Если вам нужен цифровой проектный ресурс под руководством учащихся, который поможет вам преподавать модуль в Microsoft Access, то TechnoMission может быть для вас правильным выбором.
3. Учебная программа Microsoft Access от TeachUcomp TeachersPayTeachers (TpT) — это цифровой рынок, на котором продаются тысячи образовательных ресурсов для учителей в большинстве предметных областей и возрастных категорий.
Одним из поставщиков TpT является TeachUcomp, который предлагает десятки образовательных ресурсов для обучения компьютерным приложениям, таким как Microsoft Excel, Word и Access. Как правило, их продукты обширны и содержательны — достаточно обширны, чтобы охватить целые курсы.
Их учебная программа Microsoft Access представляет собой комплексный вариант, который предоставит вам большую часть того, что вам нужно, чтобы ваши ученики освоили Access, включая планы уроков, практические упражнения и даже накопительный тест.
Эта учебная программа состоит из 108 отдельных уроков, посвященных важным темам Access, таким как:
- Знакомство с Access
- Создание таблиц реляционной базы данных
- Использование таблиц
- Свойства поля
- Запросы
- Расширенные типы запросов
- Создание форм
- Использование элементов управления
- Отчеты
- Макросы
Эти темы включены в 189-страничный PDF-файл, который также содержит инструкции по некоторым передовым методам использования его материалов в классе.
Кроме того, включены такие ресурсы, как сочетания клавиш, обзорные материалы, справочное руководство и даже программа курса.
В общем и целом, этот цифровой ресурс предоставит вам всестороннюю и тщательную учебную программу, разработанную для того, чтобы помочь вам в изучении основных концепций Access.
Сколько стоит этот ресурс?Учебная программа Microsoft Access доступна за 29 долларов США на странице TpT TeachUcomp. С этой покупкой вы получите доступ ко всем урокам, упражнениям и обзорным материалам в формате PDF.
Для кого предназначен этот ресурс?
Учебная программа Microsoft Access — отличный выбор для учителей, которым нужен более глубокий традиционный опыт, чем некоторые другие варианты, представленные в этой статье. Этот ресурс можно сравнить с цифровым учебником, поскольку он фокусируется на реальных уроках, а не на отдельном проекте или наборе руководств.
Если вам нужен всеобъемлющий цифровой ресурс , который предоставит вам все необходимое для преподавания традиционного курса по Access, этот вариант может подойти вам лучше всего.
Поиск материалов для обучения Microsoft Access может быть проблемой. Поскольку это одно из наиболее нишевых приложений Microsoft, поставщики ресурсов не предлагают столько планов уроков для его преподавания, и это может расстраивать.
В этой статье вы узнали о некоторых из лучших планов уроков Microsoft Access. Независимо от того, хотите ли вы обучающие программы, модуль на основе проектов или более традиционную учебную программу, эти варианты охватят ваши базовые возможности и обеспечат вашим учащимся приобретение необходимых им навыков Access.
Однако, несмотря на то, что эти ресурсы научат ваших учащихся базовым понятиям, вам могут понадобиться более специализированные материалы, чтобы помочь им сдать экзамены MOS и получить сертификат Microsoft Access. С этой целью материалы для подготовки к экзаменам MOS — лучший способ убедиться, что ваши учащиеся получают признание своих навыков.
Дополнительные сведения см. в статье Создание отношений «многие ко многим».
Это важно, например, если это отношение «один ко многим», потому что оно указывает, что таблица слева — это единица (родительская таблица), а таблица справа — это множество (дочерняя таблица).

Вы выбираете эту опцию только в том случае, если уверены, что хотите удалить историю заказов.
Мы рассмотрим интерфейс доступа, переключим параметр с «Документы с вкладками» на « Перекрытие Windows » и узнаем, как обрабатывать это предупреждение о безопасности, которое появляется при открытии ненадежной базы данных.
Мы узнаем о поле первичного ключа .
Мы узнаем о селекторах записей , как отключить предупреждение о подтверждении удаления , как сохранить изменения макета таблицы и как перемещать столбцы. Мы также обсудим, почему AutoNumbers не используются повторно и почему вам не следует о них беспокоиться.
Мы увидим, как добавить таблицу в запрос, добавить поля из таблицы в запрос и запустить запрос для отображения результатов. Затем мы узнаем, как добавить сортировку к нашему запросу с использованием нескольких полей и добавить критерии .
.